點擊【下載】。

點擊【打開】。

點擊【是】。

點擊【勾選】并【安裝(zhuang)】。

點擊【完成】。

關閉(bi)瀏覽器(qi)重新進入即可播放。
如圖(tu)點擊(ji)【下(xia)載】然(ran)后(hou)運(yun)行。

允許(xu)設備進(jin)行更改(gai),點擊【是】。

【勾選】閱讀(du)并同意,點擊【安裝(zhuang)】。

點擊【完成】。

返回(hui)課(ke)程播(bo)(bo)放頁,點(dian)擊(ji)播(bo)(bo)放界面,彈出右上(shang)方(fang)內(nei)容,點(dian)擊(ji)【始(shi)終允許(xu)】。

點擊【下載】。

點擊【立即下載】。

點(dian)擊右上(shang)角下(xia)載好(hao)的文件進行安裝。

找到下載好(hao)的文件并【打開(kai)】。

已勾選閱(yue)讀并點擊安裝。

輸入賬號允許,點擊【安裝幫助程序】,就自動安裝了。

安裝完(wan)成,直接點擊【完(wan)成】即可(ke)。

完成后再次輸入賬(zhang)號,再點擊【安裝(zhuang)幫助程序】。

關閉瀏覽器,重新打開,在播放頁點(dian)擊使(shi)用flash,然后選(xuan)擇【每次(ci)均(jun)使(shi)用】即可。
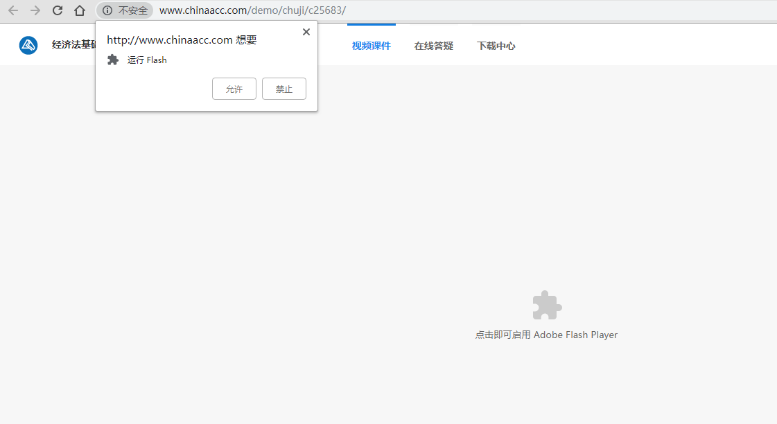
點(dian)擊(ji)播(bo)放(fang)界面的(de)啟動flash,后允許運行即可(ke)播(bo)放(fang)。



點擊左上角(jiao)【不安(an)全(quan)】。

選擇【網站設置】。

找到flash,選為允許即可。

打(da)開火(huo)狐瀏覽(lan)器,查看(kan)視頻的時候需(xu)要(yao)flash插件(jian)才可以(yi)播放。如果flash沒有被激活則需(xu)要(yao)手動點擊激活adobe flash才能(neng)正(zheng)常的查看(kan)動畫。

點(dian)擊(ji)激活(huo)flash之后,在頁面的左上角會有(you)一(yi)個本次(ci)允(yun)許和長期(qi)允(yun)許兩個選項。點(dian)擊(ji)長期(qi)允(yun)許以(yi)后就不需要再次(ci)點(dian)擊(ji)激活(huo),但是對(dui)于沒有(you)訪問(wen)過的網站還(huan)是需要重新激活(huo)。

更(geng)改flash插(cha)件(jian)的屬性。點(dian)擊(ji)瀏覽器(qi)右上角的菜單按鈕,在菜單中(zhong),選擇附加組(zu)件(jian),在附件(jian)組(zu)件(jian)中(zhong)可以找到對應的flash播(bo)放插(cha)件(jian)。

在附加組件(jian)查詢頁(ye)面中,選擇(ze)我的附加組件(jian),找到flash插(cha)件(jian),如(ru)果插(cha)件(jian)很多可以通過搜(sou)索的方(fang)式搜(sou)索到。在搜(sou)索框中輸入flash關鍵字查詢flash插(cha)件(jian)。

在選(xuan)(xuan)(xuan)項的后面的下拉(la)框中,選(xuan)(xuan)(xuan)擇總是激活選(xuan)(xuan)(xuan)項。選(xuan)(xuan)(xuan)定之后自動(dong)保存,這樣再訪問其他網站時候就會自動(dong)激活falsh插件。

如果不(bu)能選擇總是(shi)激(ji)活(huo)選項(xiang),說明當前(qian)的flash插件不(bu)是(shi)最新(xin)的版本(ben),需(xu)要(yao)更新(xin)安裝到最新(xin)的版本(ben)之后,就(jiu)可以執行總是(shi)激(ji)活(huo)選項(xiang)。


如果需要屏蔽(bi)某些(xie)網站,可以在(zai)打開(kai)網站之后,點擊(ji)左上角(jiao)的(de)視圖按(an)鈕,就可以屏蔽(bi)插件,屏蔽(bi)不要播放的(de)網址。

Win10系統的默(mo)認瀏(liu)覽器由(you)IE變成(cheng)了Edge,這是個新的瀏(liu)覽器。那如何設(she)置一下(xia)允許Edge運行Adobe Flash呢?
打(da)開(kai)Edge設置 :點擊(ji)右上角三個點,找到設置

在設(she)(she)置里找到高級(ji)設(she)(she)置

確保“使(shi)用(yong)Adobe Flash Player”下面(mian)的開(kai)關打開(kai)

再打開(kai)帶有Adobe Flash的(de)網頁,設置允許Adobe Flash在此站點(dian)上運(yun)行(xing)即可。

打開瀏覽(lan)器,如圖點(dian)擊右上角的“三(san)條橫杠(gang)”即【菜(cai)單(dan)】,然(ran)(ran)后會彈出(chu)一(yi)個(ge)二級菜(cai)單(dan),在里面(mian)選擇【工(gong)具】,然(ran)(ran)后會彈出(chu)一(yi)個(ge)三(san)級菜(cai)單(dan),在里面(mian)選擇【Interent選項】。

如圖找到選擇【程序】,然后點擊【管(guan)理加(jia)載項】。

工具(ju)欄和擴展打開后,在里面(mian)(mian)可(ke)以找到FLASH插(cha)件,看是否處于禁止(zhi)狀態,如果是的話(hua),點擊下面(mian)(mian)的開啟,然后再去刷新網頁,這(zhe)樣就能啟用(yong)flash播(bo)放器了。

點擊(ji)使用(yong)flash,點擊(ji)【每次均(jun)使用(yong)】。

選擇左(zuo)上角Safari瀏(liu)覽器(qi)-偏(pian)好設置。

勾選插件(jian)flash即可。

如果遇(yu)到了(le)無法加載flash的情況(kuang),首(shou)先我們(men)在(zai)瀏覽(lan)器右上角的“功具(ju)”中(zhong)打開(kai)“選(xuan)項(xiang)”。

然(ran)后(hou)在選項界面(mian)的左側打(da)開(kai)“高級”,之(zhi)后(hou)在右邊的最底(di)端(duan)打(da)開(kai)“實驗室”。

接著將實驗室中的(de)“使用系統公共的(de)Flash Player”取(qu)消勾選(xuan)并確定。

之(zhi)后我們(men)將瀏覽器切(qie)換至兼容模式看看是否可(ke)以播放了。
如果不(bu)行(xing)我們(men)還(huan)可以打(da)開搜狗瀏覽器右下(xia)角(jiao)的“修復工具(ju)”。

之后在修(xiu)復界面點擊“快速修(xiu)復”就可(ke)以了(le)。

點擊瀏覽器右上(shang)角(jiao)的設(she)置(zhi)按鈕,打(da)開設(she)置(zhi)面板。

在頁面底部點(dian)擊“顯示高級設置”。

點擊“清除瀏覽數(shu)據”。

點擊瀏覽器右上(shang)角的選項按鈕(niu),打開設(she)置面板。

選擇(ze)左側隱私,點擊“清空(kong)近期歷史記(ji)錄”。

勾選(xuan)Cookie、緩存,點(dian)擊(ji)“立(li)即清(qing)除”。

點擊(ji)瀏(liu)覽(lan)器(qi)右上(shang)角(jiao)的工具按鈕,選(xuan)擇“Internet 選(xuan)項”。

點擊瀏(liu)覽歷史記錄(lu)下(xia)的刪除。

勾選Internet 臨時文件、Cookie,點擊“刪(shan)除”。

點擊瀏覽器右上角(jiao)的設置(zhi)按鈕,選擇“清理痕跡”。

勾選網頁臨時文件、Cookies,點擊“立(li)即清理(li)”。

點擊(ji)瀏(liu)覽器(qi)右上角的設置(zhi)按(an)鈕,選(xuan)擇“清除上網痕跡”。

勾選瀏覽(lan)器緩存的臨(lin)時文件,點擊“立即(ji)清理”。

點擊(ji)瀏(liu)覽器右上(shang)角的工具按鈕(niu),選擇“清除(chu)瀏(liu)覽記錄”。

勾選網頁緩存文件、Cookies,點(dian)擊“立即清除”。

找到輸入欄后面的按鈕,點擊該按鈕后選擇極速模式或者閃電符號即(ji)可。
